1/1
Inline7 Adapter for Cummins Diesel Truck Diagnostic Tool with 9.0 Software
Applicable Models:Applicable to some Cummins engines and generator sets, please ask customer service for specific models
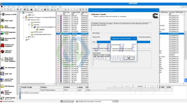
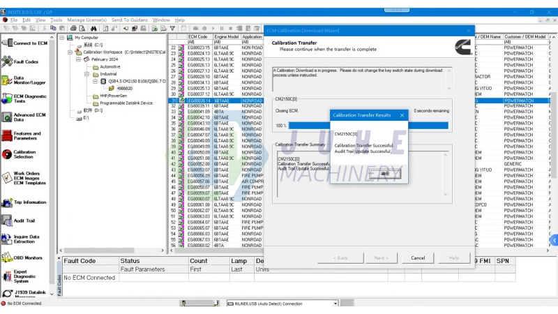
Function:Cummins Inline7 WiFi diagnostic tool can read and clear fault codes, monitor engine parameters in real time, and support ECU programming and software updates. It can also adjust engine parameters, perform active tests, calibrate sensors, etc.
Purpose:The tool is suitable for all trucks, construction equipment and agricultural machinery equipped with Cummins diesel engines and can be used in repair stations, fleet management and construction machinery maintenance. It helps users quickly diagnose and repair engines, reduce downtime and improve maintenance efficiency
Function:Cummins Inline7 WiFi diagnostic tool can read and clear fault codes, monitor engine parameters in real time, and support ECU programming and software updates. It can also adjust engine parameters, perform active tests, calibrate sensors, etc.
Purpose:The tool is suitable for all trucks, construction equipment and agricultural machinery equipped with Cummins diesel engines and can be used in repair stations, fleet management and construction machinery maintenance. It helps users quickly diagnose and repair engines, reduce downtime and improve maintenance efficiency
(11 Reviews)
89 Sold
$555.00

































